Positionswerte sicher erfassen und verarbeiten

Safety Designer S DIAS Gruppe PRINT
Bild: Sigmatek GmbH & Co KG

Dies ist vor allem bei Applikationen mit Gleichlauffunktionen von Vorteil. Die Taktfrequenz ist mittels Software einstellbar, sodass die Übertragung den Leitungslängen einfach angepasst werden kann. Ebenfalls über die Software konfigurierbar ist die Datenbits-Anzahl, womit Flexibilität in Hinsicht der Auflösung gegeben ist. Mit dem Safety Modul SSI 021 können beispielsweise Sicherheitsfunktionen für Schräglauf, Geschwindigkeit, Richtung und Rampen realisiert werden.

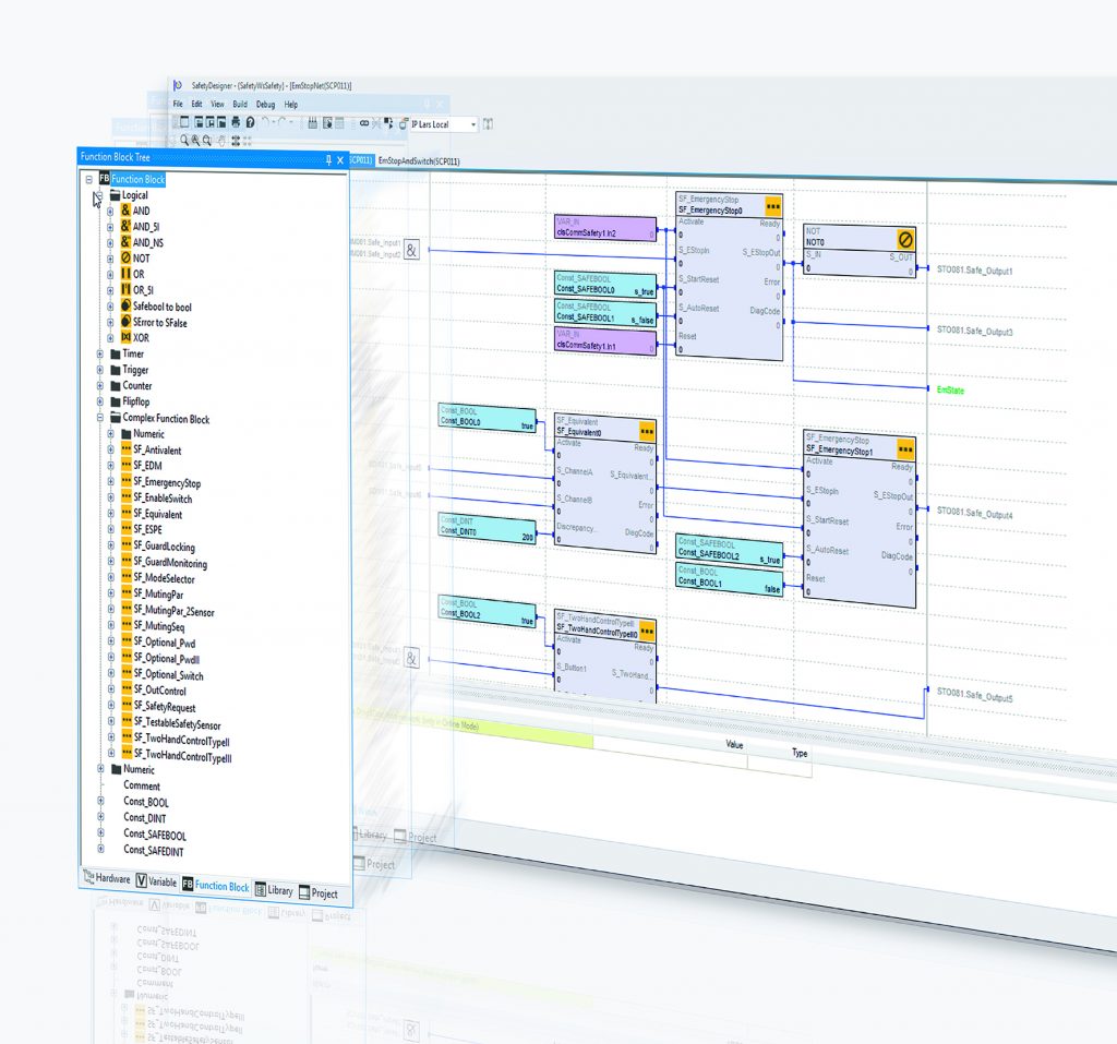
Screen Safety Designer frei PRINT
Bild: Sigmatek GmbH & Co KG

Schaltschrankferne Montage möglich

Mit dem modularen und freiprogrammierbaren S-Dias-System können Safety-Anforderungen flexibel und wirtschaftlich umgesetzt werden. Das System ist modular und sehr kompakt aufgebaut. Die Module messen lediglich 12,5mm in der Breite, 104mm in der Höhe und 72mm in der Tiefe. Das vereinfacht eine schaltschrankferne Montage und die sicherheitstechnische Ausstattung von modularen Maschinen-Funktions-Einheiten. Das Herzstück bildet der Safety-Controller SCP 111. In Kombination mit dem sicheren, digitalen Mixmodul SDM 081 mit sechs digitalen Ein- und zwei digitalen Ausgängen steht ein freiprogrammierbares Mini-Safety-System – auf nur 25mm Schaltschrankbreite – bereit. Damit lassen sich Funktionen wie Not-Halt, Türkontakt, Lichtgitter oder Betriebsarten-Wahlschalter sicher umsetzen. Neben Safety-Controller, dem SSI 021 zur Auswertung von zwei SSI-Absolutwertgeber-Signalen und dem digitalen Mixmodul umfasst das S-Dias Safety-Portfolio weitere sicherheitsgerichtete I/O-Module: das SDI 101 mit zehn digitalen Eingängen, das STO 081 mit acht kurzschlussfesten, digitalen Ausgängen und das SRO 021 mit zwei Relais-Ausgängen. So lässt sich die Sicherheitslösung genau auf die Anforderungen abstimmen. Die Safety-Daten werden nach dem Black-Channel-Prinzip über den Systembus bzw. bei dezentralem Aufbau der Maschine oder Anlage über das Echtzeit-Ethernetbussystem Varan oder Ethernet übertragen.

S DIAS Gruppe frei PRINT
Bild: Sigmatek GmbH & Co KG

Rasch startklar

Die Programmierung und Konfiguration der Anwendung erfolgt komfortabel im grafischen Editor des Lasal Safety Designers. In der integrierten Bibliothek stehen vordefinierte, zertifizierte Standardfunktionsbausteine (Logikblöcke, Timer, Zähler, etc.) und an PLCopen angelehnte Safety-Funktionsblöcke bereit – darunter beispielsweise Emergency Stop, Two Hand Control oder Guard Locking. Der baukastenartige Aufbau sorgt für eine durchgängige und fehlerfreie Projektierung und führt den Anwender rasch zu sauber dokumentierten Ergebnissen.

Nahtlos integriert oder als Stand-Alone

Ausgelegt für höchste Sicherheitsanforderungen (SIL 3, PL e, Kat. 4) lässt sich das TÜV-zertifizierte Safety-System vollständig in das S-Dias-Steuerungssystem einbinden. Die flexible Kombination von sicheren und funktionsgerichteten Modulen ermöglicht Reaktionszeiten im ms-Bereich sowie eine

Seiten: 1 2