
Bei SPE handelt es sich um eine Reihe von Standards, die alle auf der IEEE802.3-Familie aufbauen, bzw. eine einheitliche Struktur des Ethernet-Frames verwenden. Lediglich die Definition des Physical Layers wird dabei ausgetauscht. Die SPE-Standards unterscheiden sich maßgeblich in der definierten Transferrate.
- 10Base-T1: 10Megabit/s, Twisted-Pair
- 100Base-T1: 100Megabit/s, Twisted-Pair
- 1000Base-T1: 1.000Megabit/s, Twisted-Pair
Für den industriellen Einsatz ist Stand heute 10Base-T1 von primärem Interesse. Der zugehörige Standard IEEE 802.3cg ist seit Anfang des Jahres verabschiedet und veröffentlicht. Innerhalb dieses Standards sind wiederum drei Ausprägungen definiert.
- 10Base-T1S (short-reach)
- 10Base-T1L (long-reach)
- APL (Advanced Physical Layer – intrinsic safe)
10Base-T1S ist multi-drop-fähig. Es können also mehrere Geräte an einem Strang angeschlossen werden. Die Leitungslänge ist allerdings auf 15 bis 25m begrenzt. 10Base-T1L definiert eine Punkt-zu-Punkt-Verbindung und lässt bis zu 1.000m Kabellänge (Twisted-Pair) bei maximal 60W Leistung für das Endgerät zu. APL ist bezüglich der Kommunikation vollständig kompatibel zu 10Base-T1L, unterstützt aber nicht die dort definierten Leistungsklassen. Auf Grund der speziellen Anforderungen für den Explosionsschutz bis in Zone 0 ist bei APL die verfügbare Leistung für das Endgerät auf ca. 500mW begrenzt und die maximale Kabellänge gegenüber 10Base-T1L auf 200m reduziert. Aktuell entstehen Halbleiterlösungen für diese SPE-Schnittstellen, die 10Base-T1L und APL unterstützen werden. Automatisierungstechnik von Beckhoff ermöglicht die effiziente Entwicklung ressourcenschonender Verpackungsmaschinen, verkürzt Konstruktionszeiten und senkt Kosten – für innovative Lösungen und nachhaltige Produktionsprozesse. ‣ weiterlesen
Vorsprung im Packaging

Was ist IO-Link-over-SPE?
In den gängigen Anwendungen innerhalb der Fabrikautomatisierung erfüllt IO-Link die meisten Anforderungen ohne Probleme. Mit der konstanten Vergrößerung des Portfolios an IO-Link-Geräten und der damit einhergehenden Verbreiterung der Anwendungsfelder, stößt IO-Link aber teilweise an technologische Grenzen. So bestehen durchaus Anforderungen, IO-Link über größere Distanzen als dem gegebenen Limit von 20m zu übertragen. Auch Anforderungen für die IO-Link-Kommunikation in explosionsgeschützte Bereichen sind bekannt. Hier stehen jetzt mit SPE 10Base-T1L und APL Lösungen zur Verfügung, die diese Anforderungen erfüllen. Muss daher für solche Anwendungsfälle das IO-Link-System verlassen werden? Meist wird Ethernet mit einer TCP-IP- oder UDP-basierten Kommunikation assoziiert. Eine TCP-IP Kommunikation erfordert deutlich komplexere Firmware-Strukturen im Vergleich zu IO-Link und die Erfüllung von hohen Sicherheitsanforderungen in den Endgeräten. Die Kommunikationsfähigkeit wäre damit wahrscheinlich nur den komplexeren Endgeräten vorbehalten. Würden die heute im Einsatz befindlichen IO-Link-Geräte mit einer TCP-IP Kommunikation ausgerüstet, so würde die Anzahl an notwendigen IP-Adressen geradezu explodieren. Zudem würde sich die einfache Integration bei IO-Link-Geräten in die verschiedenen Systemumgebungen grundlegend ändern.
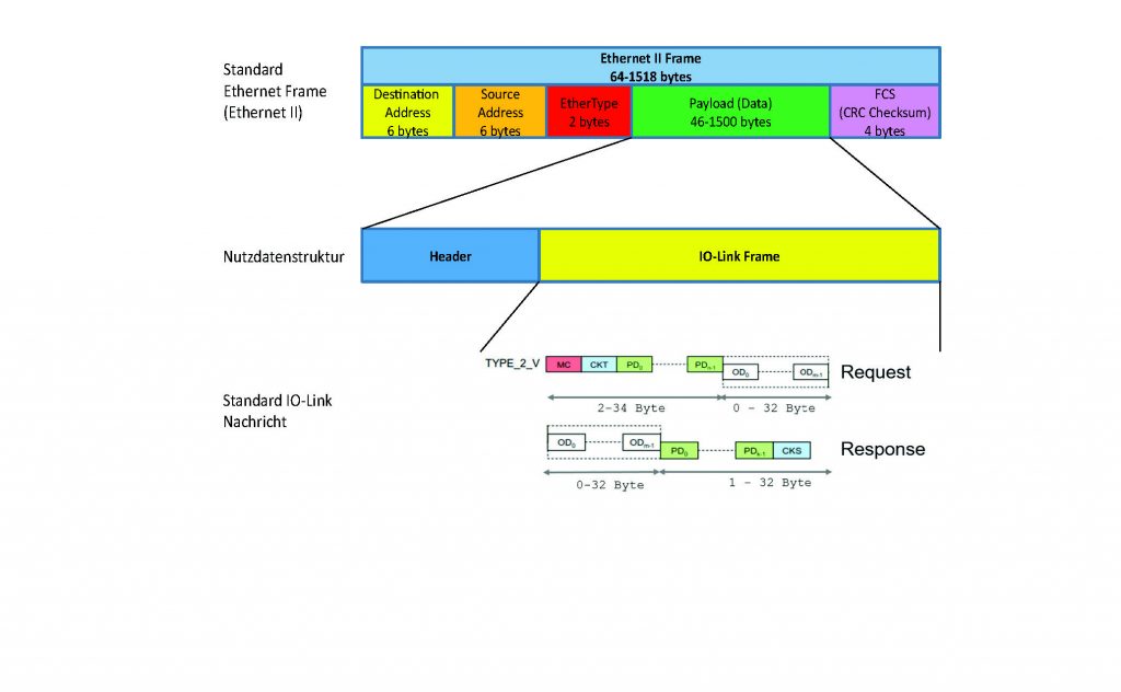
Warum also nicht das bestehende System IO-Link beibehalten und um eine weitere physikalische Schnittstelle erweitern? Genau dies ist der Ansatz des Konzepts für IO-Link-over-SPE. Anstatt die IO-Link-Nachrichten als pulscodierte Telegramme über das klassische Dreileiterkabel mit 24V-Pegel zu übertragen, werden die IO-Link-Nachrichten in Ethernet-Frames verpackt und über einen SPE-Treiber über eine Twisted-Pair Leitung übertragen – ohne TCP-IP oder UDP. Die Kernkomponenten der IO-Link Kommunikation, die Implementierungen der Protokoll-Layer und die Funktionalität bleiben unverändert. Genauso wie die Integration in überlagerte System. Lediglich das Kommunikationsmedium wird ausgetauscht. Bild 3 zeigt die Einbettung der IO-Link-Nachrichtenstruktur in einen Ethernet Frame. Dies bedeutet, dass für IO-Link eine spezifische Nutzdatenstruktur erforderlich ist, die durch einen EtherType im Ethernet Frame gekennzeichnet ist. Folglich ist für die gezeigte IO-Link-spezifische Abbildung ein eigener EtherType erforderlich. In jedem Ethernet Frame, bzw. in den Nutzdaten findet eine komplette IO-Link-Nachricht Platz. Sie ist meist sogar deutlich kürzer als die minimal mögliche Nutzdatenlänge des Ethernet Frames, d.h. es werden mehr Daten übertragen als erforderlich. Die resultierende Zykluszeit für den Austausch von Ethernet Frames und damit auch der IO-Link-Nachrichten ist aufgrund der Übertragungsrate von 10MBit/s trotzdem deutlich kürzer als bei Standard-IO-Link. Über den gezeigten Header sind zukünftige Erweiterungen oder Änderungen des Protokolls möglich. Die Methodik, die bestehende Nachrichtenstruktur von IO-Link unverändert in einen Ethernet Frame einzubetten, ist die zentrale Idee hinter IO-Link-over-SPE. Diese Vorgehensweise ist gleichzeitig der Schlüssel, für die einfache Migration auf SPE (IO-Link-over-SPE) und die Wiederverwendbarkeit der Implementierungen und Tools.

Unveränderte Struktur
Wie fügt sich nun IO-Link-over-SPE in eine bestehende Systemstruktur ein?Erwartungsgemäß bestehen eigentlich außer dem Ersatz der Dreileiter-Standardverkabelung durch die Twisted-Pair-SPE-Verkabelung keine nennenswerten Unterschiede. Die IO-Link Master mit Standard IO-Link Ports werden durch IO-Link Master mit SPE Ports ersetzt. Ebenso erhalten IO-Link-Geräte jetzt SPE-Schnittstellen und werden direkt über die Twisted-Pair-Leitung auch aus dem Master mit Spannung versorgt. Die mögliche Distanz zwischen Master und IO-Link-Gerät steigt beim SPE-System auf weit über 100m (max. 1.000m). Weiterhin sind bei IO-Link-over-SPE auch Hubs vorgesehen, welche die binären oder analogen Signale der angeschlossenen Endgeräte wie gewohnt gesammelt über IO-Link übertragen, zukünftig aber über die SPE-Schnittstelle. Durch die nunmehr unterschiedlichen physikalischen Ausprägungen der Verbindungsebene, liegt die Idee zu Konvertern nahe. Der Anwendungsfall, dass in einem IO-Link-Standard-System ein einzelnes oder wenige Endgeräte weiter als die zulässigen maximal 20m vom Master entfernt sind, kann durch einen Konverter von IO-Link-Standard nach IO-Link SPE abgedeckt werden. Das entsprechende Endgerät besitzt dann ein SPE-Anschluss. Der umgekehrt Fall ist natürlich auch abbildbar. An einem IO-Link-SPE Master soll ein Endgerät angeschlossen werden, das nur mit IO-Link-Standardschnittstelle verfügbar ist. Hier schafft ein Konverter von IO-Link-SPE nach IO-Link-Standard Abhilfe.
Anwendungen im Ex-Bereich
Der Fall, dass in einem System mit IO-Link-Standard Komponenten ein einzelnes Endgerät in einer Umgebung mit Anforderungen zum Explosionsschutz eingesetzt werden soll, kann mit einem IO-Link nach IO-Link- APL Konverter abgedeckt werden. Die Grundstruktur zwischen IO-Link Master und Endgeräten in der eigensicheren Umgebung ist identisch zu der bekannten Struktur im Umfeld mit Standard-IO-Link. Als Schnittstellenphysik kommt SPE in der Ausprägung APL (Advanced Physical Layer) zum Einsatz. Die Distanz zwischen Master und Endgerät ist damit auf maximal 200m begrenzt. Im IO-Link-APL Master sind dann entsprechende Maßnahmen zu ergreifen, um die eigensichere Abtrennung der Versorgung und Kommunikation zum überlagerten System zu gewährleisten. Auch für die eigensichere Anwendung ist ein Ansatz denkbar, bei dem über einen Hub analoge oder binäre Signale von eigensicheren Endgeräten erfasst und gesammelt über IO-Link-APL zum Master übertragen werden.















