Steuerungstechnik



  • placeholder
    Von der S7 in die Cloud

    Von der S7 in die Cloud

    Insevis ist für seine Ergänzungen zur Siemens-Welt bekannt. Die Produktfamilien umfassen eigene Hutschienensteuerungen mit S7-CPUs mit und ohne Onboard-I/Os, S7-Panels ohne Windows und Verbindungen von beiden als Kompaktsysteme sowie Anbindungen…

    mehr lesen: Von der S7 in die Cloud

  • placeholder
    Damit lassen sich intelligente Edge-Anwendungen besser entwickeln

    Damit lassen sich intelligente Edge-Anwendungen besser entwickeln

    Die neuen MCUs der NXP MCX A-Serie nutzen die neueste Version der FRDM-Entwicklungsplattform. Mit ihrer ausgewogenen und kostenoptimierten Kombination aus verbesserter Leistung und autonomer Peripherie schaffen sie die Grundlage für…

    mehr lesen: Damit lassen sich intelligente Edge-Anwendungen besser entwickeln

  • placeholder
    Programmiertool

    Programmiertool

    Mit Automation Studio hat B&R ein einheitliches Programmierwerkzeug für alle Teilaufgaben des Engineering geschaffen. Die Version 6 wurde bereits vor einiger Zeit angekündigt und soll nun ab Juni 2024 verfügbar…

    mehr lesen: Programmiertool

  • placeholder
    Mit Beckhoff-IPC und integrierter Messtechnik zur individuellen Zustandsüberwachung

    Mit Beckhoff-IPC und integrierter Messtechnik zur individuellen Zustandsüberwachung

    Deutlich erhöhte Schwingungen an Maschinen können in vielerlei Hinsicht negative Folgen haben, von einer reduzierten Anlagenleistung bis hin zu Schäden an Maschine und Fundament. Durch Condition Monitoring können solche Schwingungsprobleme…

    mehr lesen: Mit Beckhoff-IPC und integrierter Messtechnik zur individuellen Zustandsüberwachung

  • placeholder
    Vision-Integration per App

    Vision-Integration per App

    Qualitätskontrolle ist in der modernen Industrie von entscheidender Bedeutung. Mit Machine Vision wird sie weniger fehleranfällig, zeitaufwändig und kostspielig. Durch die Aufnahme von zwei Anbietern der industriellen Bildverarbeitung in das…

    mehr lesen: Vision-Integration per App

  • placeholder
    Verfügbarkeit erhöht 
und Kosten gespart

    Verfügbarkeit erhöht und Kosten gespart

    Herausforderungen in der Lieferkette waren während der Pandemie ein Damoklesschwert für viele Unternehmen. Der spanische Maschinenbauer Tecnobox hat diese Herausforderung als Chance genutzt und seinen Zulieferer gewechselt. Mit dem umfassenden…

    mehr lesen: Verfügbarkeit erhöht und Kosten gespart

  • placeholder
    Die Maschine, 
die mich versteht

    Die Maschine, die mich versteht

    Wer in der Industrie eine Maschine bedient, muss sich oft durch eine Vielzahl an Menüs und Bedienfeldern kämpfen. Die Folgen sind Zeitverlust und genervte Mitarbeitende. Der Smart-Assistant-Bot Sabot von Sabo…

    mehr lesen: Die Maschine, die mich versteht

  • placeholder
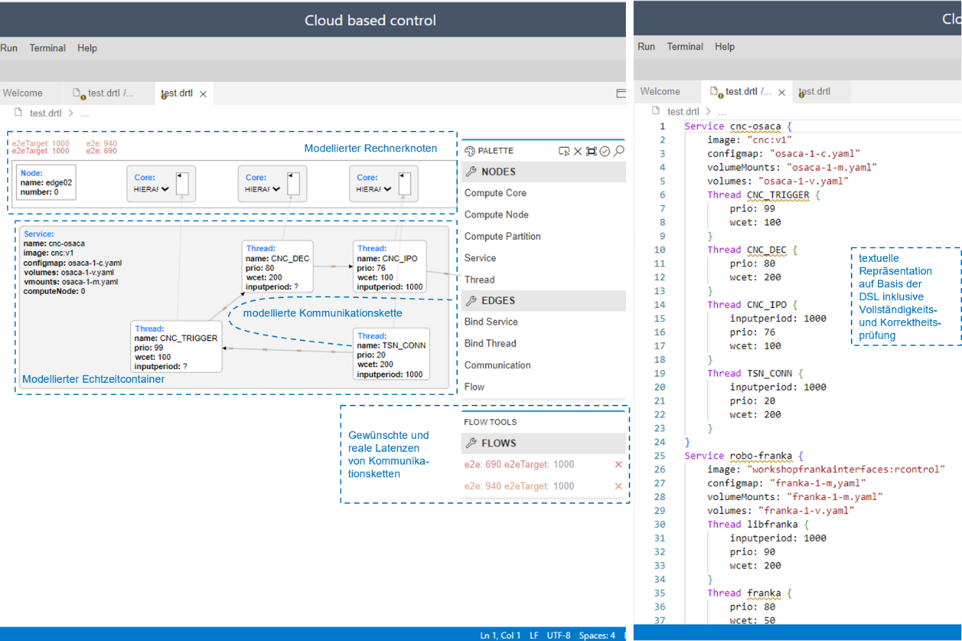
    Domänenspezifische Sprache

    Domänenspezifische Sprache

    Ein grundlegender Baustein zur Flexibilisierung von Automatisierungssystemen aus Softwaresicht sind modulare, virtualisierte Echtzeitarchitekturen, die als verteilte Echtzeitsysteme realisiert werden. Um Entwickler in die Lage zu versetzen, robuste Systeme hinsichtlich der…

    mehr lesen: Domänenspezifische Sprache

  • placeholder
    Lernen beim Schweißen

    Lernen beim Schweißen

    Die Grenzebach Gruppe und Weidmüller arbeiten auf dem Gebiet der Datenanalyse und Predictive Maintenance zusammen. Schwerpunkt der Forschung ist die Zustands- und Qualitätsüberwachung der Rührreibschweißtechnologie. Eine individuell angepasste Analysesoftware von…

    mehr lesen: Lernen beim Schweißen

  • placeholder
    Blinde 
Flecken

    Blinde Flecken

    Erema ist Weltmarktführer in der Herstellung von Kunststoffrecyclinganlagen. Weltweit verarbeiten die rund 7.500 in Betrieb befindlichen Anlagen mehr als 20 Mio. Tonnen hochwertigem Granulat pro Jahr. Die Anlagen, Maschinen und…

    mehr lesen: Blinde Flecken

  • MX-System: Goodbye Schaltschrank

    MX-System: Goodbye Schaltschrank

    Mit dem MX-System hat Beckhoff einen Systembaukasten entwickelt, der dem Schaltschrank konstruktiv überlegen ist. Das MX-System ermöglicht die schaltschranklose Automatisierung von Maschinen und Anlagen und eröffnet so neue Möglichkeiten im…

    mehr lesen: MX-System: Goodbye Schaltschrank