
Der Umicore-Konzern beschäftigt sich mit Technik rund um Edelmetalle und deckt dabei ein großes Spektrum bis hin zu Autoabgaskatalysatoren ab. Das Unternehmen hat den Anspruch, Materialien auf nachhaltige Weise zu entwickeln, zu produzieren und zu recyceln. Ein Großteil der Edelmetallaktivitäten sind in der Niederlassung in Hanau angesiedelt. Die Herstellungsanlagen für die Abgaskatalysatoren – Beschichtungsanlagen und Öfen gehören dazu – haben eine beachtliche Größe und befinden sich weltweit in 14 Werken. Axel Wienand verantwortet bei Umicore die Automatisierung für weltweit alle Anlagen im Bereich Catalysts. Seit er selbst in den 1990er-Jahren fünf Jahre für den Konzern in Südafrika tätig war, hat er es sich zur Aufgabe gemacht, die Automatisierung und Produktions-IT in den Anlagen zu standardisieren. Frühzeitig wurden Microsoft-SQL-Datenbanken eingesetzt, die als Basis für die eigenentwickelten MES-Lösungen dienen. Hierbei handelt es sich um eine stabile und skalierbare Datenbanklösung. „Bei uns im Unternehmen setzen wir konsequent auf Microsoft-Lösungen, um über eine einheitliche Betriebssystembasis zu verfügen“, schließt er an. Als großen Vorteil sieht er die automatische Update-Versorgung. Auch für die Steuerungsaufgaben wurde eine Microsoft-basierende Plattform ausgewählt. „Wir haben uns für die TwinCat-Plattform von Beckhoff entschieden, die auf leistungsfähigen Industrie-PCs desselben Herstellers laufen“, so der Manager Automation & Systeme, der sich bereits seit 30 Jahren intensiv mit der Anwendung von Automatisierungstechnik beschäftigt.

MES- und Steuerungswelt miteinander verbinden
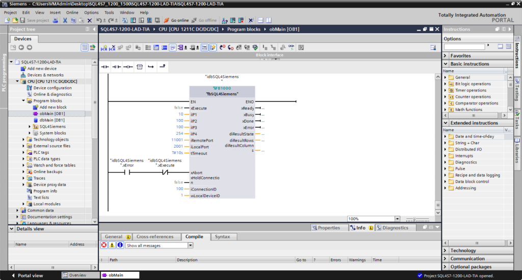
„Nun ging es darum, MES- und Steuerungswelt miteinander zu verbinden“, setzt Wienand fort. „Früher hatten wir dafür eine eigene Visual-Basic-Applikation programmiert.“ Allerdings: Der Handlingsaufwand dafür erwies sich als hoch. „Zum Beispiel hat der Wechsel von Windows XP zu Windows 7 einigen Anpassungsbedarf erfordert“, erinnert er sich. Auch gibt es weitere Limitierungen beim Einsatz. Auf einem Messestand auf der SPS IPC Drives sind wir dann auf die Lösung SQL4Automation der Firma Inasoft aufmerksam geworden. „Seit mittlerweile acht Jahren rüsten wir nun alle Neuanlagen mit dieser Lösung aus“, so Wienand. „Die SQL-Datenbankankopplung an TwinCat hat von Anfang an gut funktioniert. Inzwischen sind mehr als 40 Anlagen mit dieser Lösung ausgerüstet. Der Connector bietet eine ganze Reihe von Vorteilen“, stellt Wienand heraus. Mit dem Query-Tool wird die Konfiguration sehr einfach und der Debugger zeigt eventuelle Fehler sofort an. „Wir erhalten schnell eine Rückkopplung, dass das Gesamtsystem fehlerfrei funktioniert“, so Wienand weiter. Ebenso gibt es aus Sicht der Datenperformance keine Probleme. „Die SQL4Automation-Lösung verarbeitet problemlos große Datenmengen“, freut sich Wienand.

Bidirektionaler Datenaustausch
Von der SQL-Datenbank werden die Maschinen- und die Produktparameter an die Steuerung übergeben. „Die Stammdaten werden bei uns zentral in der Datenbank verwaltet“, so der Manager. Zu den Maschinenparametern gehören u.a. Maschinenzeiten, Schlagzahl und Zykluszeit der Maschine. Die Produktparameter beinhalten z.B. Barcodes, Produktbezeichnungen, Abmessungen und Teilegrößen. Genauso werden aktuelle Produktions- und Qualitätsdaten, wie Temperatur, Druck und Gewichte, wieder in das MES zurückgespielt. „Bis jetzt haben wir immer eine 1:1-Ankopplung, also SQL4Automation in der Lightversion, verwendet“, berichtet er weiter. Für größere Anlagen wird nun auch die Standardversion zum Einsatz kommen, die bis zu zehn Verbindungen mit einem Tool ermöglicht. „Die Einsparungen im Handling rechtfertigen die Investkosten für die zugekaufte Softwarelösung“, ist Wienand überzeugt. „Eine wichtige Rolle spielt dabei der gut funktionierende Support von Inasoft. Auf jede Anfrage hin erhalten wir bereits meist nach wenigen Stunden eine passende Lösung.“
















