
Bedienung und Produktionsaufträge
Alle wichtigen Abläufe finden im Hintergrund statt und sind für den Bediener nicht sichtbar. Für den Benutzer bietet das System Werkzeuge, die die Erstellung von Funktionen und Spannabläufen und die Bedienung der Anlage mittels einer windowsbasierten Oberfläche möglich machen. Die einzelnen erstellten Funktionen können per Drag & Drop zu Spannabläufen zusammengestellt werden und werden lokal auf dem PC gespeichert. Die Vorrichtungskonfiguration kann jederzeit, z.B. bei einem anstehenden Rüstvorgang, aufgerufen werden und auch von Zelle zu Zelle übertragen werden. Die Nutzeroberfläche stellt eine Visualisierung für alle relevanten Signale zur Verfügung und leitet den Benutzer bzw. Werker mittels eines Produktionsdialoges durch den Prozess. Über ein Set von Statuswerkzeugen sind weitere Analyse- und Überwachungsmöglichkeiten gegeben. Produktionsaufträge können manuell am Anlagenrechner erstellt und verwaltet werden. Das System erlaubt zudem die Anbindung an ERP-/MES-Systeme.

Referenzliste Einzelreferenz geöffnet – Bild: ATS System GmbH 
Ablauf in Bearbeitung – Bild: ATS System GmbH 
Ablauf Vorspanngruppe in Bearbeitung – Bild: ATS System GmbH 
Ablauf Teilesensoren in Bearbeitung – Bild: ATS System GmbH 
Funktions- und Ablaufübersicht – Bild: ATS System GmbH 
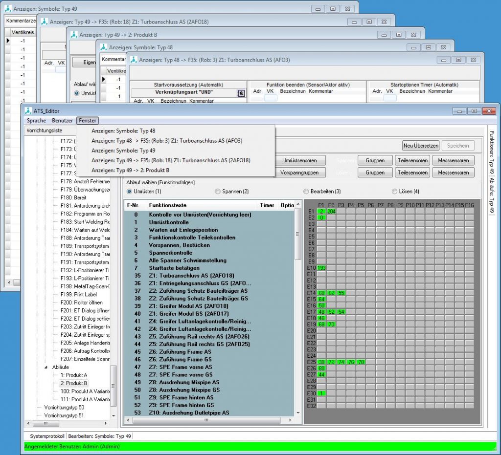
Symbollisten zweier Typen – Bild: ATS System GmbH 
Symbollisten zweier Typen – Bild: ATS System GmbH 
Gleiche Funktion zweier – Bild: ATS System GmbH 
Gleiche FUnktion zweier – Bild: ATS System GmbH 
Editorenverwaltung – Bild: ATS System GmbH 
Referenzliste Gesamt geöffnet – Bild: ATS System GmbH
Fazit
Das ATS-System hat es geschafft die komplexen Abläufe einer SPS-getriebenen Serienfertigung mit vielen Rüstvorgängen für eine Vielzahl von verschiedenen Produkten für einen Betrieb aus Softwaresicht beherrschbar zu machen. Die Software verleiht dem produzierenden Betrieb ein hohes Maß an Flexibilität und versetzt den Betreiber in die Lage Standardprozesse wie das Einrichten und Parametrieren einer neuen Vorrichtung und deren Anpassung selbst durchzuführen ohne einen SPS-Programmierer in Anspruch nehmen zu müssen. Auch kann das Umrüsten einer Anlage auf ein anderes Produkt schnell und kosteneffizient durchgeführt werden und sichert somit eine hohe Auslastung der betreffenden Anlagen. Ein weiterer Vorteil ist die vergleichsweise einfache Handhabung mittels der Benutzeroberfläche, die lediglich einer Einführung bedarf. In der Weiterentwicklung der Benutzeroberfläche ist es das Ziel, die Software noch intuitiver aufzubauen um eine noch höhere Effizienz und Akzeptanz bei der Bedienung zu erreichen und Softwareeinführungen oder deren Änderungen zu reduzieren. Die Steuerungssoftware der ATS System GmbH befindet sich bereits großflächig bei einem internationalen Hersteller von Abgassystem im produktiven Einsatz. Bis zum heutigen Tag wurden mehr als 300 Anlagen mit dem System ausgerüstet.





















