
Damit die Sicherheit nicht auf Kosten der Handhabung geht, sind im gleichen Zuge adäquate Bedienkonzepte gefragt, damit sichere Maschinen auch wettbewerbsfähig bleiben. Generell gilt, dass die funktionale Sicherheit in der Automatisierung von der Steuerung über die I/O-Ebene bis zu den Antrieben zu betrachten ist – was letztlich zu einer Systemlösung geführt hat, in der KEB Safety-Funktionen in all diesen Ebenen integriert hat. Das durchgängige Konzept bietet Anwendern funktionale Steuerungen mit Ethercat Master, sicherheitsgerichtete Steuerungen mit Fail Safe over Ethercat (FSoE), viele Antriebssysteme mit funktionalen und sicherheitsgerichteten Funktionen über die Slave-Feldbusschnittstelle Ethercat im Zusammenspiel mit Fail Safe over Ethercat (FSoE). Auf diese Weise kann auf den Großteil der sicherheitsgerichteten Verdrahtung verzichtet werden.

Integriertes Plug-in
Die Programmierung der C6-Safety-SPS (FSoE Master) erfolgt mit einem zertifizierten Plug-In, das in der Entwicklungsumgebung Combivis Studio 6 vollständig integriert ist. Die Sicherheitssteuerung stellt sich dabei als Unterknoten der Standardsteuerung dar. Dazu gehören die Bereiche Applikation, Task sowie globale Variablenlisten, POEs und logische I/Os. Programmiert wird das Ganze mit dem FUP Safety-Editor in IEC61131-3 und zertifizierten Bausteinen nach PLCopen Safety. Die Software bietet weitere wertvolle Eigenschaften für Sicherheitsfunktionen. Hierzu zählen u. a. die Änderungsverfolgung, ein sicherer Signalfluss, sicheres Versionieren (Pinning), die Trennung, der sichere Betrieb oder der Debug-Modus. Entwickler können auf umfangreiche Bibliotheken zugreifen. Vorbereitete Funktionsbausteine erleichtern die Arbeit, machen das Engineering schneller und damit preiswerter. Die Einhaltung mehrerer sicherheitsbezogener Normen ist für Maschinenbauer oft kostenintensiv und kompliziert. In der Konstruktionsphase einer Maschine oder Anlage werden der funktionale Teil der Applikation und der sicherheitsgerichtete Teil häufig voneinander getrennt entwickelt und erst am Ende konsolidiert. Sicherheitsaspekte werden zwar berücksichtigt, aber nicht von Beginn an in die konzeptionelle Entwicklung und Planung eines Projektes eingebunden. Richtungsweisende Software Tools, Steuerungssysteme und Sicherheitsprotokollschichten für industrielle Feldbusse ermöglichen die gemeinsame Entwicklung von sicherheitsgerichtetem und funktionalem Teil der Applikation von Anfang an. Basierend auf dem Codesys-Framework hat KEB hohen Integrationsaufwand betrieben und die KEB-Automation-Plattform mit vielen Funktionen ausgestattet und erweitert. Mit der Integration von Codesys Safety ist die Automatisierungsplattform komplettiert. Der Anwender profitiert von einem hoch integrierten Entwicklungs-Tool, in dem der funktionale und der sicherheitsgerichtete Teil für die Steuerungswelt und darüber hinaus der funktionale und sicherheitsgerichtete Teil der Antriebstechnik miteinander verzahnt sind. Konzeptionell ergeben sich daraus viele neue Möglichkeiten in der Automation für Maschinen und Anlagen. Automatisierungstechnik von Beckhoff ermöglicht die effiziente Entwicklung ressourcenschonender Verpackungsmaschinen, verkürzt Konstruktionszeiten und senkt Kosten – für innovative Lösungen und nachhaltige Produktionsprozesse. ‣ weiterlesen
Vorsprung im Packaging

Konform zu PLCopen-Standards
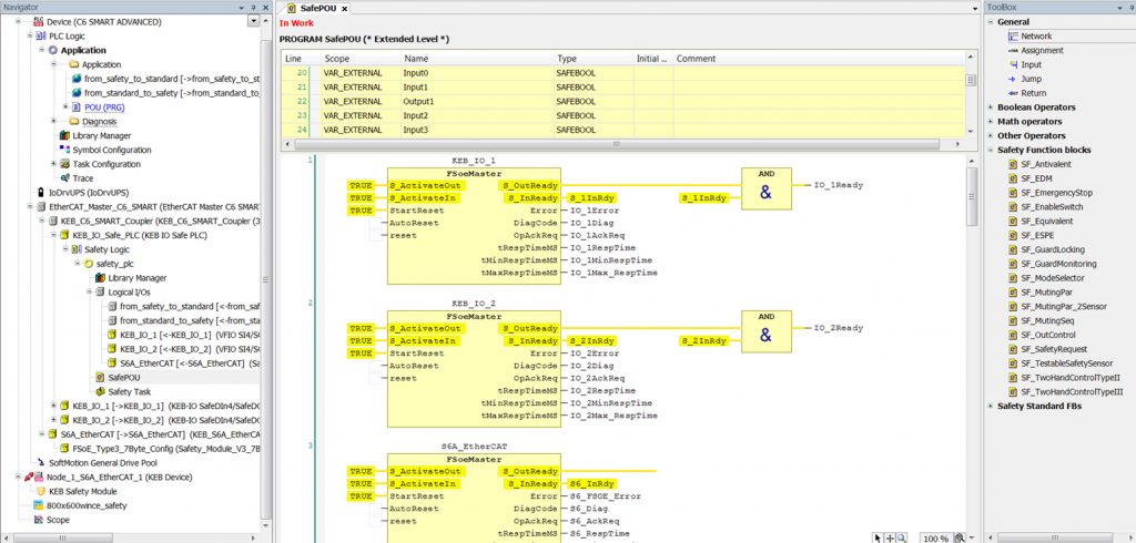
Im sicherheitsgerichteten Teil der Entwicklungsumgebung steht zur Implementierung des Programmcodes der Sicherheitsapplikation die Programmiersprache Funktionsblockdiagramm (FBD) zur Verfügung. Sie wird von der PLCopen Organisation bevorzugt, da sich mit dieser Sprache Programmiereinheiten relativ leicht erstellen, gut lesen und prüfen lassen. Die Ansicht des Programmcodes ist klar strukturiert und ähnelt der traditionellen diskreten Verdrahtung von Sicherheitsbaugruppen. Die Programmiersprache bietet dem Anwender sowohl boolsche, mathematische und andere Operatoren als auch bedingte Sprünge und Returns, womit sich umfangreiche Sicherheitsapplikationen erstellen lassen. Zur weiteren Programmierunterstützung stehen zertifizierte Safety-Bausteine in der Standardbibliothek sowie komplexere Safety-Bausteine aus der PLCopen-Bibliothek zur Verfügung. Reicht das nicht aus, besteht die Möglichkeit, eigene Bausteine zu erstellen. Die funktionale Steuerung ermöglicht die Kommunikation zur sicherheitsgerichteten Steuerung über Ethercat. Das gewährleistet den Online-Betrieb und die Darstellung aller Zustände im Editor, die der Diagnose und dem Debuggen dienen.
Unterstützte Verifikation
Für die Verifikation der Sicherheitsapplikation muss der Entwickler vorbereitende Maßnahmen treffen. Ein wesentlicher Aspekt hierbei ist es, den zur Verifikation vorgesehenen Stand der Sicherheitsapplikation festzusetzen und somit sicherzustellen, dass immer nur genau dieser Stand der Sicherheitsapplikation für die Verifikation, Validierung und anschließende Abnahme verwendet wird. Diesen Vorgang unterstützt die Funktion Pinnen. Der Ausdruck bedeutet, dass ein Referenzpunkt auf den aktuellen Stand einer Sicherheitsapplikation gesetzt wird, der den konkreten Stand der Sicherheitsapplikation und der dazugehörenden Objekte identifiziert. Die Entwicklungsumgebung unterstützt den weiterführenden Prozess der Software-Verifikation, mit dem nachgewiesen wird, dass die Spezifikation und die Programmierrichtlinien erfüllt und damit verifiziert sind. Das ist eine Voraussetzung für die Abnahme von Maschine und Sicherheitsapplikationen. Für die Softwareabnahme und Dokumentation als Bedingung für die Maschinenabnahme bietet das Entwicklungswerkzeug viele Funktionen. Dazu kommt noch die Archivierung, der Ausdruck von Abnahmedokumentationen und die Dokumentationsmöglichkeit für Betreiber und Integratoren. In Teil 3 der Artikelserie ‚Zertifizierte Sicherheit für Maschinen und Anlagen‘ in Ausgabe 11/2017 präsentiert das SPS-MAGAZIN ein strategisches Interview zum Thema Safety im Hause KEB.















